冰湖作为全球气候变化的敏感指示器,其快速扩张显著加剧了冰湖溃决洪水的风险,对下游地区的基础设施及居民生命财产安全构成了严重威胁。在当前技术背景下,卫星遥感被认为是实现区域尺度冰湖监测最为有效的手段。然而,Landsat等卫星平台受制于较长的重访周期,加之高山地区频繁出现的云层、积雪以及阴影干扰,往往难以获取连续且全覆盖的高质量影像。这一局限性在很大程度上制约了对冰湖动态变化进行高频次、高精度监测的能力,同时也对冰湖溃决风险评估的准确性提出了挑战。
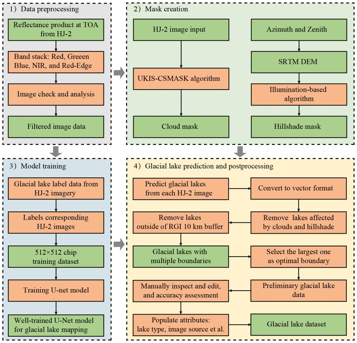
为应对上述挑战,中国科学院成都山地灾害与环境研究所聂勇研究员团队携手应急管理部国家减灾中心以及英国南极调查局的专家,基于国产环境减灾二号(HJ-2A/B)卫星数据,开发了一种依托高重访频率卫星影像的区域冰湖自动化制图技术。该研究充分利用 HJ-2A/B 卫星的高时间分辨率优势,将人工智能深度学习方法与遥感影像处理算法有机结合,成功实现了中喜马拉雅地区冰湖的高效遥感调查与动态监测。这一成果为破解高山复杂环境下冰湖监测的技术难题提供了新的解决方案。
该研究提出的技术方案,成功填补了传统卫星数据因时空覆盖不连续所导致的监测空白。这一成果不仅充分体现了国产遥感卫星与人工智能技术深度融合在应对高山环境监测挑战中的独特优势,而且为区域冰湖动态演化规律的研究、冰湖溃决灾害早期预警体系的构建,以及气候变化影响的定量评估,提供了坚实的方法学支撑和高质量的数据保障。
该研究得到了国家自然科学基金、国家重点研发计划项目、西藏科技厅项目,以及山地自然灾害与工程安全重点实验室的联合资助,相关研究成果以“Daily imaging from China's HJ-2A/B satellites enables yearly mapping of regional glacial lakes”为题发表在气候变化领域一区 TOP 期刊Advances in Climate Change Research上。聂勇、王文为该成果的主要贡献者。

冰湖数据处理技术流程

研究区冰湖分布
